Polling computers for user, hardware, and software information
Here is a script for companies that do not have an expensive tool for gathering information about their client base. This is easily modified and used with a tool such as SysQueryPro.
SCRIPTS
b
12/31/20232 min read


When it comes to computers, it's important to understand the different components that make up an individual system. Additionally, if you need to gather information from multiple computers at once, here is a simple script that can help you out. It is a vbs script that can be easily modified to change the information being gathered, but this is the configuration i Use most often to get pertinent details about systems on the wire.
The details we are Polling
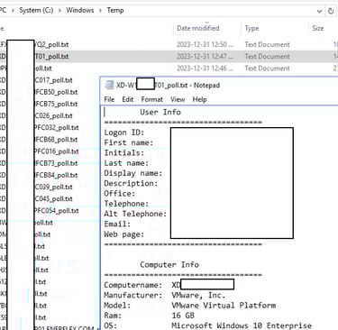
If a User is logged in to the computer we can gather their information.
First name
Initials
Last Name
Display Name
Description
Office
Telephone
Alt Telephone
Email
Web Page
A computer consists of several key components that work together to perform various tasks. Here are the main parts:
Computer name
Manufacturer
Model
Ram
OS
Serial#
AssetTag
UUID
Processor
Video
Audio
TimeZoneBias
HDD Diskspace
HDD Freespace
Local Printers
Installed Software
Software installation location
Using SysQueryPro you can get this from all your systems at once.
The script will need to be renamed to .vbs and you will need to change this one line in order to get user details from the computers
stradspathdomain = "LDAP://dc=DOMAIN,dc=COM"
change the Domain to your domain name.
How to run the Script:
Manually open a CMD Prompt as administrator and type the following:
cscript poll.vbs computername
create a list of computers and a separate batch script to loop through the list.


3.Or use SysQueryPro Professional or Enterprise edition
load up your list of computers
Click execute Script and select the poll.vbs file. This will run against all these computers and save to the location you select. Here is an example output. Personal information is covered.


